Appearance
Backlink Exchange Workflow
Backlink Exchange Workflow
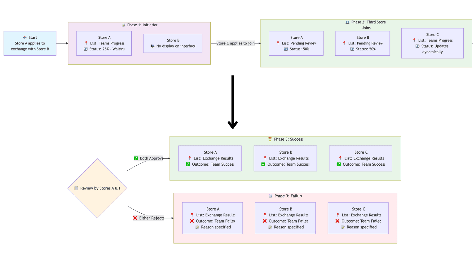
SEOWILLâs backlink exchange feature uses a three-store team-up rule to ensure fairness and avoid direct reciprocal linking. Below is the full step-by-step workflow, including progress logic and what each store sees in the app.
Step 1: Initial Application (Progress 25%)
- Store A applies to join Store B through the Apply form. A is the initiator.
- Aâs app interface: The record appears in Teams Progress with 25% progress, waiting for a third store to join.
- Bâs app interface: Nothing appears yet because the team is not formed.
Step 2: Third Store Joins the Team (Progress 50%â75%)
- Store C sees this team in the second form Teams and applies to join.
- A and Bâs interfaces: Câs application appears in Pending Review with 50% progress.
- Review logic:
- If either A or B approves C first, that approverâs progress becomes 75%, while the other party still needs to review.
- C does not need to take any action. In Câs Teams Progress, progress updates automatically based on A and Bâs review decisions.
Step 3: Final Result
â If both A and B approve
- A, B, and C will all see the result in Exchange Results:âTeam Formed Successfully.â
â If either A or B rejects
- A, B, and C will all see in Exchange Results:âTeam Formation Failedâ + failure reason.
Key Notes
- Only two approvals (from Store A and Store B) are required to form a team
- Store C does not participate in the review process
- Progress percentages (25% / 50% / 75%) reflect the team formation status, not backlink placement
- The three-store structure helps prevent direct reciprocal linking and improves link quality If you need help understanding your team status or reviewing applications, please contact SEOWILL Support Team.

